ZuluGIS


ZuluHydro — моделирование гидравлических режимов в водопроводных сетях

     ZuluHydro - набор программ для расчетов водопроводных сетей, предназначенных для решения различных отраслевых задач. Позволяют создать расчетную математическую модель сети, выполнить паспортизацию сети, на основе созданной модели решать информационные задачи, задачи топологического анализа и выполнять различные гидравлические расчеты. ZuluHydro позволяет рассчитывать водопроводную сеть большого объема и любой сложности. Расчету подлежат тупиковые и кольцевые сети водоснабжения, в том числе с повысительными насосными станциями и дросселирующими устройствами, работающие от одного или нескольких источников.

      Состав задач ZuluHydro:
  • Конструкторский расчет водопроводной сети;
  • Поверочный расчет водопроводной сети;
  • Калибровка водопроводной сети;
  • Расчет резерва пропускной способности сети;
  • Поиск утечек и дефектов;
  • Оптимизация насосного оборудования;
  • «Гидроудар» - расчет переходных процессов;
  • Коммутационные задачи;
  • Построение пьезометрического графика;
  • Построение продольного профиля в (AutoCAD/DXF);
  • Построение технологических схем.
      Расчеты ZuluHydro могут работать как в тесной интеграции с геоинформационной системой (в виде модуля расширения ГИС), так и в виде отдельной библиотеки компонентов, которые позволяют выполнять расчеты из приложений пользователей.


ZuluThermo — моделирование гидравлических режимов в тепловых сетях

     ZuluThermo - набор программ для гидравлических расчетов тепловых сетей.
   Это мощный инструмент для проектировщика, наладчика, инженера, занимающемуся эксплуатацией системы централизованного теплоснабжения.
 ZuluThermo позволяет моделировать режимы работы тепловой сети, анализировать аварийные ситуации, оценивать эффективность мероприятий по модернизации и перспективному развитию систем централизованного теплоснабжения.

     ЗАДАЧИ ZULUTHERMO:
  • Наладочный расчет тепловой сети;
  • Поверочный расчет тепловой сети;
  • Калибровка тепловой сети;
  • Конструкторский расчет тепловой сети;
  • Расчет требуемой температуры на источнике;
  • Расчет надежности системы теплоснабжения;
  • Расчет резерва пропускной способности сети;
  • Расчет нормативных потерь тепла через изоляцию;
  • Анализ термограмм;
  • Поиск утечек и дефектов;
  • Коммутационные задачи;
  • Построение пьезометрического графика;
  • Построение технологических схем.
     Расчету подлежат тупиковые и кольцевые тепловые сети, в том числе с повысительными насосными станциями и дросселирующими устройствами, работающие от одного или нескольких источников. Программа предусматривает теплогидравлический расчет с присоединением к сети тепловых (ИТП) и центральных тепловых пунктов (ЦТП) по нескольким десяткам схемных решений. Возможен гидравлический расчет сети с использованием обобщенных потребителей без информации о тепловых нагрузках и конкретных схемах присоединения потребителей к тепловой сети.
ZuluDrain — моделирование гидравлических режимов в сетях водоотведения

Географическая информационная система ZuluGIS и запускаемые из неё задачи ZuluDrain позволяют создавать расчетную математическую модель сети, выполнять паспортизацию сети и на основе созданной модели решать информационные задачи, задачи топологического анализа, и выполнять различные гидравлические расчеты.

ZuluDrain позволяет:

  • Проводить плановый ежегодный анализ состояния сети и оценивать эффективность ее работы;
  • Выполнять проектно конструкторские расчеты, связанные с определением диаметров трубопроводов и построения высотной схемы сети;
  • Выявить «узкие» места в системе водоотведения, например, определить переполняющиеся участки канализационной самотечной сети;
  • Выявлять участки со скрытыми засорами на основе сопоставления результатов расчета с данными обследования сети;
  • Моделировать последствия крупных сбросов воды, связанных с дождями и весенними паводками.
Разработанное программное обеспечение предоставляет пользователю возможность исследовать свойства или поведение системы водоотведения в условиях, которые нецелесообразно или невозможно воспроизвести на практике, а также моделировать разного рода возмущения, с целью оценки их влияния на режим работы канализационной сети. Количество объектов канализационной сети не ограничено.

СОСТАВ ЗАДАЧ:
  • Конструкторский расчет;
  • Поверочный расчет;
  • Продольный профиль;
  • Построение продольного профиля в (AutoCAD/DXF);
  • Построение технологических схем.
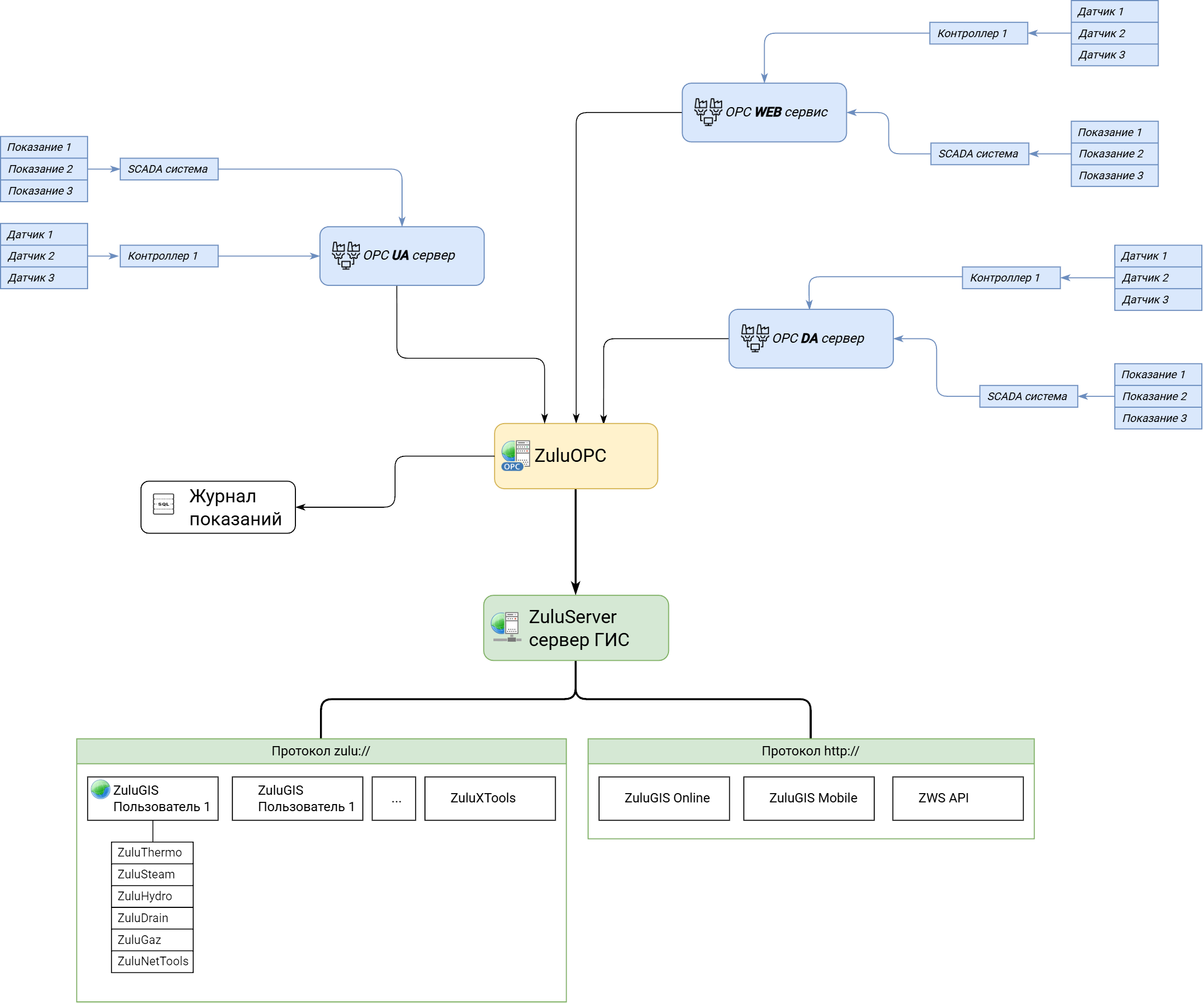
ZULUOPC — ПОДДЕРЖКА OPC В ПРОДУКТАХ ZULUGIS
 
ZuluOPC — программный комплекс со встроенной поддержкой технологии OPC для получения данных от измерительных приборов, SCADA и систем автоматизации.

ZuluOPC поддерживает получение данных по следующим промышленным стандартам:

  • OPC DA (OLE for Process Control) — семейство программных технологий, предоставляющих единый интерфейс для управления объектами автоматизации и технологическими процессами. Основывается на Windows-технологиях: OLE, ActiveX, COM/DCOM;
  • OPC (Open Platform Communications) UA (Unified Architecture) — последняя по времени выпуска спецификация, которая основана не на технологии Microsoft COM, что предоставляет кросс-платформенную совместимость (за счет отказа от использования технологии COM):
  • OPC WEB API — объединяет стандарты OPC (Open Platform Communications) с веб-технологиями, обеспечивая унифицированный, платформенно-независимый доступ к промышленным данным.
В текущей версии доступно получение данных из OPC WEB API сервисов:
  • ЛЭРС-учёт;
  • Metbox.
Перечень поддерживаемых OPC WEB API сервисов может быть расширен, при наличии у них собственного API.

ZuluOPC позволяет дополнять геоинформационные системы на основе ZuluGIS данными, передаваемыми в реальном времени различными измерительными приборами и устройствами - приборами учета, датчиками, контроллерами и т.д. Технология OPC позволяет объединять данные разнотипных систем и устройств в единое информационное пространство с иерархической организацией. Нет необходимости использовать напрямую драйвера и разные протоколы для подключения к оборудованию.

Заявка, опросные листы ZuluGIS


заявка на ZuluGIS